VLAN 与 VXLAN:一个字母之差,到底两者有什么区别?
网络虚拟化技术在现代网络架构中扮演着至关重要的角色,而其中的两个重要代表——虚拟局域网(VLAN)和虚拟扩展局域网(VXLAN)——在网络管理和扩展性方面发挥着独特的作用。本文将深入研究它们的区别,并通过丰富的例子来说明它们各自的应用场景。

什么是VLAN?
虚拟局域网(VLAN)是一种将单个物理网络划分为多个逻辑网络的技术。通过VLAN,网络管理员可以将不同的设备划分到不同的逻辑组,使它们就像连接到不同物理网络一样进行管理。
VLAN的实现主要依赖于交换机,它通过在数据包的头部添加标签(Tag)来将数据包归属到相应的VLAN。这个标签包含了VLAN的ID,标识了数据包所属的逻辑网络。交换机通过检查这个标签,将数据包传递到正确的VLAN。

VLAN 的分类
VLAN 的分类主要有两种:
基于端口的 VLAN (Port-Based VLAN):
VLAN 按照交换机端口进行划分,每个端口可以分配到一个或多个 VLAN。这是最常见的 VLAN 类型,通过手动配置交换机端口来将设备划分到不同的 VLAN 中。这种方式简单易用,但相对静态。
基于标签的 VLAN (Tag-Based VLAN 或者 802.1Q VLAN):
VLAN 标签是一种在以太网帧头部插入的标签,用于标识属于哪个 VLAN。通过在帧头中添加 VLAN 标签,可以在同一物理网络中传输多个 VLAN 的数据。这种方式允许更灵活的 VLAN 配置,但要求设备支持 802.1Q 协议。
VLAN的应用场景
1、部门划分
考虑一个大型企业,拥有多个部门,如销售、研发和市场。通过使用VLAN,网络管理员可以将每个部门的设备划分到不同的逻辑网络中。例如,销售部门的设备可以被划分到VLAN 10,研发部门的设备划分到VLAN 20,以实现彼此之间的逻辑隔离。
- VLAN 10 (销售)
- 设备1
- 设备2
- ...
- VLAN 20 (研发)
- 设备3
- 设备4
- ...
2、客户隔离
在网络服务提供商的情景中,不同客户可能共享相同的物理网络基础设施。使用VLAN,服务提供商可以为每个客户创建独立的VLAN,确保客户之间的逻辑隔离。例如,客户A的设备在VLAN 100,客户B的设备在VLAN 200。
- VLAN 100 (客户A)
- 设备A1
- 设备A2
- ...
- VLAN 200 (客户B)
- 设备B1
- 设备B2
- ...
什么是VXLAN?
虚拟扩展局域网(VXLAN)是一种用于在大规模云计算环境中扩展虚拟局域网的技术。相对于传统的VLAN,VXLAN提供了更大的网络标识空间,使得在复杂的网络架构中更容易实现虚拟化。
VXLAN通过在原始数据包的头部添加一个VXLAN标头来实现虚拟网络的扩展。这个标头包含一个24位的VNI(VXLAN网络标识符),用于标识虚拟网络。VXLAN标头将整个原始数据包封装在内,然后在底层网络上进行传输。

VXLAN的应用场景
1、大规模云环境
在云计算环境中,需要更灵活、可扩展的虚拟网络。VXLAN通过提供更大的标识空间,允许创建更多的虚拟网络,因此在大规模云环境中得到广泛应用。例如,每个租户可以拥有一个独立的VXLAN标识符,使得租户之间的网络隔离更为灵活。
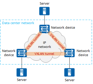
2、跨数据中心连接
VXLAN不仅可以在同一数据中心内扩展虚拟网络,还能够跨越不同数据中心进行扩展。这种能力使得在全球范围内建立云服务更为容易,同时保持良好的性能和隔离。
- VXLAN 1001 (数据中心A)
- 虚拟机A1
- 虚拟机A2
- ...
- VXLAN 1002 (数据中心B)
- 虚拟机B1
- 虚拟机B2
- ...
VXLAN和VLAN优缺点
VXLAN 优缺点
优点
可扩展性: VXLAN 使用 24 位标识符,因此提高了可扩展性,允许创建多达 1600 万个隔离网络,适用于大规模云环境。
通过 IP 传输运行: VXLAN 在网络层使用 IP 协议进行封装,这使其能够跨越物理网络运行,提供更灵活的网络部署。
无需 STP(生成树协议): 与传统的 VLAN 相比,VXLAN 不需要使用生成树协议,从而避免了一些与 STP 相关的限制和延迟。
大环境下维护方便: VXLAN 在大型环境下的维护相对较为方便,特别是在多租户结构中。
使用第 3 层协议: VXLAN 使用第 3 层协议,允许利用所有可用的路由协议,提供更灵活的网络配置。
缺点
难以扩展集中控制器: 在某些情况下,VXLAN 中的集中控制器可能难以扩展,这可能在大型部署中引起问题。
手动配置复杂: 在小型网络中,手动配置 VXLAN 可能会有些困难,需要更高水平的网络管理技能。
VXLAN 部署复杂: 部署 VXLAN 可能相对较复杂,特别是对于初学者来说,需要一些配置和调整。
VLAN 优缺点
优点
减小广播域: VLAN 可以减小广播域的大小,提高网络效率和性能。
成本效益: 相对于 VXLAN,VLAN 的实施相对简单,更具成本效益,特别是在小型网络中。
额外的安全层: VLAN 提供额外的安全层,因为它将网络划分为逻辑上独立的部分,减少了潜在的攻击面。
易于管理: 在小型网络中,VLAN 的管理相对容易,不需要过多的配置和复杂性。
逻辑分组: VLAN 允许根据设备的功能而不是位置对设备进行逻辑分组,提供更灵活的网络管理。
缺点
数据包泄漏: 数据包泄漏可能会发生,其中来自一个 VLAN 的数据包可以转移到另一个 VLAN,尤其是在缺乏适当隔离的情况下。
感染传播: 如果一个 VLAN 中的设备感染了恶意软件,这可能导致该感染传播到其他 VLAN 中。
大型网络需要额外路由器: 在大型网络中,VLAN 可能需要额外的路由器来控制流量,这增加了网络的复杂性。
无法直接转发到其他 VLAN: VLAN 通常无法直接将网络流量转发到其他 VLAN,需要额外的设备来实现这种通信。
VLAN与VXLAN的对比

1、标识空间
VLAN使用12位的VLAN ID,最多支持4096个虚拟网络。而VXLAN使用24位的VNI,支持近1700万个虚拟网络,提供更大的标识空间。
2、隔离性
VLAN通过在交换机上进行端口标记来实现逻辑隔离。而VXLAN通过在数据包中添加VXLAN标头来实现逻辑隔离,使其更为灵活和可扩展。
3、跨子网通信
VXLAN具有在不同子网中进行通信的能力,而VLAN通常限制在同一子网内。这使得VXLAN在大规模云环境中更为适用。
4、网络延迟
在网络性能方面,VXLAN通常比VLAN更适合应对大规模网络环境。由于VXLAN在传输数据包时引入了额外的封装(VXLAN标头),因此其网络延迟相对较低,使其在云计算和虚拟化场景中更具竞争力。
5、带宽利用率
VXLAN的大标识空间允许更多的虚拟网络存在于同一物理网络上,提高了带宽利用率。相比之下,VLAN由于标识空间有限,可能会在网络设计中受到约束,导致一些带宽浪费。
6、安全性考虑
VXLAN的灵活性带来了更多的配置选项,但同时也需要更多的安全措施来保护网络免受潜在的攻击。网络管理员在设计VXLAN网络时需要考虑安全性措施,例如网络隧道的加密等。
7、部署复杂性
VXLAN在部署方面可能相对复杂,需要更多的配置和管理。相比之下,VLAN的部署相对较为简单,特别是在小型网络中。
8、管理工具支持
由于VXLAN是相对较新的技术,一些传统的网络管理工具可能对其支持不足。而VLAN则是一种更为成熟和广泛支持的技术,具备更多的管理工具和支持。
这里瑞哥挑几个重点整理成表格,希望能够更加清晰的展示出两者的对比:
| 特性 | VLAN | VXLAN |
|---|---|---|
| 标识符和可扩展性 | 使用 12 位标识符,最多支持 4094 个 VLAN | 使用 24 位标识符,可扩展至 1600 万个 VXLANS |
| 连接层级 | 与所有端点的第 2 层以太网连接 | 每个 VXLAN 隧道端点之间的连接是第 3 层连接 |
| 冗余和环路避免 | 仅限于基于以太网的解决方案 | 基于第 2 层或第 3 层支持的任何内容 |
| 第 3 层扩展性 | 本身无法通过第 3 层网段进行扩展 | 可以扩展到第 3 层连接支持的任何可扩展性 |
| 配置和维护 | 在小型网络中易于配置和维护 | 通过正确的配置,即使在非常大的环境中,添加和扩展 VXLAN 也相对容易 |
| 多租户环境中的灵活性 | 在多租户环境中灵活性较差 | 与多租户环境中的 VLAN 相比更加灵活 |
| 封装方式 | 利用二层帧上的 VLAN 标签进行封装 | 使用 MAC-in-UDP 封装来跨端点扩展第 2 层网段 |
| 利用路径 | 使用 STP 阻止冗余路径,仅利用了一半的可用路径 | 使用底层第 3 层协议使用所有可用路径,更具成本效益 |

总结
通过本文的深入比较,我们可以看到VLAN和VXLAN在网络性能、安全性和管理方面存在一些差异。选择使用哪种技术取决于具体的网络需求和场景。在小型网络中,VLAN可能更为简便直接;而在大规模云计算环境中,VXLAN的扩展性和灵活性更具优势。




